Parser Architecture

The parser component of YARD is the first component in the data processing pipeline that runs before any handling is done on the source. The parser is meant to translate the source into a set of statements that can be understood by the Handlers that run immediately afterwards.

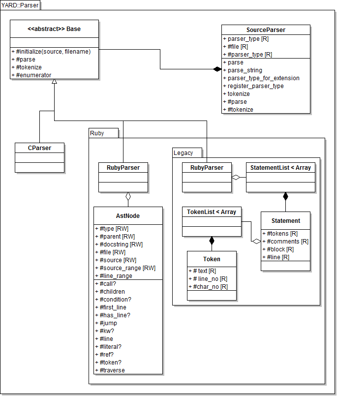
The important classes are described in the class diagram of the entire parser system below:

Parser Class Diagram

(Note: the RubyToken classes are omitted from the diagram)

SourceParser

The main class YARD::Parser::SourceParser acts as a factory class, instantiating the correct parser class, an implementation of YARD::Parser::Base. The selected parser is chosen based on either the file extension or by selecting it explicitly (as an argument to parsing methods). YARD supports Ruby and C source files, but custom parsers can be implemented and registered for various other languages by subclassing Parser::Base and registering the parser with YARD::Parser::SourceParser.register_parser_type.

This factory class should always be used when parsing source files rather than the individual parser classes since it initiates the pipeline that runs the handlers on the parsed source. The parser used must also match the handlers, and this is coordinated by the SourceParser class as well.

Using the SourceParser Class

The SourceParser class API is optimized for parsing globs of files. As such, the main method to use the class is the parse class method, which takes an array of file globs or a single file glob.

YARD::Parser::SourceParser.parse('spec_*.rb')
YARD::Parser::SourceParser.parse(['spec_*.rb', '*_helper.rb'])

This is equivalent to the convenience method YARD.parse:

YARD.parse('lib/**/*.rb')

In some cases (ie. for testing), it may be more helpful to parse a string of input directly. In such a case, the method YARD::Parser::SourceParser.parse_string should be used:

YARD::Parser::SourceParser.parse_string("def method(a, b) end")

You can also provide the parser type explicitly as the second argument:

# Parses a string of C
YARD::Parser::SourceParser.parse_string("int main() { }", :c)

Note that these two methods are aliased as YARD.parse and YARD.parse_string for convenience.

Implementing and Registering a Custom Parser

To implement a custom parser, subclass YARD::Parser::Base. Documentation on which abstract methods should be implemented are documented in that class. After the class is implemented, it is registered with the YARD::Parser::SourceParser factory class to be called when a file of the right extension needs to be parsed, or when a user selects that parser type explicitly. To register your new parser class, call the method YARD::Parser::SourceParser.register_parser_type:

SourceParser.register_parser_type(:my_parser, MyParser, 'my_parser_ext')

The last argument can be a single extension, a list of extensions (Array), a single Regexp, or a list of Regexps. Do not include the '.' in the extension.

The Two Ruby Parser Types

When parsing Ruby, the SourceParser can either instantiate the new YARD::Parser::Ruby::RubyParser class or the YARD::Parser::Ruby::Legacy::StatementList class. The first of the two, although faster, more robust and more efficient, is only available for Ruby 1.9. The legacy parser parser is available in both 1.8.x and 1.9, if compatibility is required. The choice of parser will affect which handlers ultimately get used, since new handlers can only use the new parser and the same requirement applies to the legacy parser & handlers.

Switching to Legacy Parser

By default, running YARD under Ruby 1.9 will automatically select the new parser and new handlers by extension. Although YARD supports both handler styles, plugins may choose to only implement one of the two (though this is not recommended). If only the legacy handlers are implemented, the SourceParser class should force the use of the legacy parser by setting the parser_type attribute as such:

YARD::Parser::SourceParser.parser_type = :ruby18

The default value is :ruby. Note that this cannot be forced the other way around, a parser type of :ruby cannot be set under Ruby 1.8.x as the new parser is not supported under 1.8.

RubyParser (the New Parser)

The new Ruby parser uses the Ripper library that is packaged as part of stdlib in Ruby 1.9. Because of this, it can generate an AST from a string of Ruby input that is similar to the style of other sexp libraries (such as ParseTree). Each node generated in the tree is of the base type YARD::Parser::Ruby::AstNode, which has some subclasses for common node types.

AstNode Basics

The AstNode class behaves like a standard Array class in which all of its data make up the list of elements in the array. Unlike other sexp style libraries, however, the node type is not the first element of the list. Instead, the node type is defined by the #type method. The following examples show some of the basic uses of AstNode:

# The sexp defines the statement `hello if 1`
node = s(:if_mod, s(:int, "1"), s(:var_ref, s(:ident, "hello")))
node.type  #=> :if_mod
node[0]    #=> s(:int, "1")
node[0][0] #=> "1"

(Note the s() syntax is shorthand for AstNode.new(...). s() with no type is shorthand for a node of type :list)

As shown, not all of the elements are AstNodes in themselves, some are String objects containing values. A list of only the AstNodes within a node can be accessed via the #children method. Using the sexp declared above, we can do:

node.children #=> [s(:int, "1"), s(:var_ref, s(:ident, "hello"))]

AstNode#source and #line

Every node defines the #source method which returns the source code that the node represents. One of the most common things to do with a node is to grab its source. The following example shows how this can be done:

source = "if 1 == 1 then\n  raise Exception\n end"
ast = YARD::Parser::Ruby::RubyParser.parse(source).root
ast[0].condition.source  #=> "1 == 1"
ast[0].then_block.source #=> "raise Exception"

Note that this only works on source parsed from the RubyParser, not sexps declared using the s() syntax. This is because no source code is generated or stored by nodes. Instead, only the character ranges are stored, which are then looked up in the original full source string object. For example:

# Following the code snippet above
ast[0].then_block.source_range #=> 17..31 

We can also get the line and line ranges in a similar fashion:

ast[0].type       #=> :if
ast[0].line       #=> 1
ast[0].line_range #=> 1..3 (note the newlines in the source)

AstNode#jump

Often the AST will be such that the node we care about might be buried arbitrarily deep in a node's hierarchy. The YARD::Parser::Ruby::AstNode#jump method exists to quickly get at a node of a specific type in such a situation:

# Get the first identifier in the statement
ast = s(s(:int, "1"), s(s(:var_ref, s(:ident, "hello"))))
ast.jump(:ident)[0] #=> "hello"

Multiple types can be searched for at once. If none are found, the original root node is returned so that it may be chained.

The Legacy Parser

The goal of the legacy parser is much the same as the new parser, but it is far more simplistic. Instead of a full-blown AST, the legacy parser simply groups together lists of "statements" called a YARD::Parser::Ruby::Legacy::StatementList. These statement lists are made up of YARD::Parser::Ruby::Legacy::Statement objects. A statement is any method call condition, loop, or declaration. Each statement may or may not have a block. In the case of a condition or loop, the block is the inner list of statements; in the case of a method call, the block is a do block (if provided). The statements themselves are made up of tokens, so instead of being semantic in nature like the new parser, statements are tied directly to the lexical tokens that make them up. To convert a statement into source, you simply join all the tokens together (this is done through the use of #to_s).

Note that because there is little semantic parsing, the legacy parser is less able to deal with certain Ruby syntaxes. Specifically, the :if_mod syntax seen above ("hello if 1") would be considered two statements with the new parser, but using the legacy parser it is only one statement:

stmts = ARD::Parser::Ruby::Legacy::StatementList.new("hello if 1")
stmts[0].block       #=> nil
stmts[0].tokens.to_s #=> "hello if 1"

In addition, this means that most handling still needs to be done via string manipulation and regular expression matching, making it considerably more difficult to use in edge case scenarios.